Support
Orange Support > 문의하기
Q & A
orange 7.0 DBA Plan 에서 매뉴 비활성화
Date2021.08.20 /
Hit : 8379


정확한 응답을 위해 아래의 정보를 포함하여 질문을 작성해 주십시오.
- 제품명 및 버전: Orange 7.0 DBA
- DBMS 버전: 12.2
- DB Client 버전: 12.2
- OS 버전: Win10
Orange 7.0을 1년 넘게 사용 중입니다.
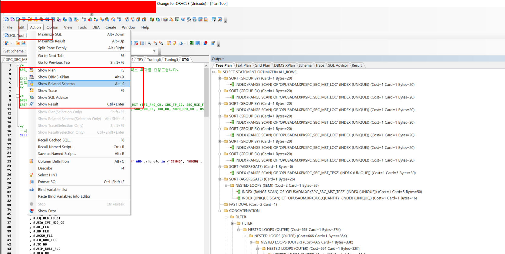
튜닝 시, 아래와 같이 "Show DBMS Xplan" 보는 매뉴가 보였다가 안보였다가 합니다.
우선 급한대로, 저장 했다가. 다시 파일 열기 형식으로 하면 다시 "Show DBMS Xplan" 메뉴가 활성화 되곤합니다.
확인 부탁 드립니다.
orange 7.0 DBA Plan 에서 매뉴 비활성화
장태길
2021.08.20
Re: orange 7.0 DBA Plan 에서 매뉴 비활성화
오렌지팀
2021.08.25