Support
Orange Support > 문의하기
Q & A
프로시저 describe 시 synonym 생성 sql 누락
Date2022.12.28 /
Hit : 1294
정확한 응답을 위해 아래의 정보를 포함하여 질문을 작성해 주십시오.
- 제품명 및 버전: 7.0.2
- DBMS 버전: Oracle 9i
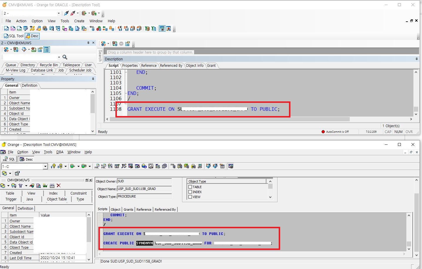
이전에 쓰던 3.1.5에서는 프로시저 describe 화면에서 마지막에 synonym 생성 sql이 보이는데
7.0.2 버전에서는 synonym 생성 sql이 나오지 않습니다.
첨부파일 확인 부탁드립니다.
프로시저 describe 시 synonym 생성 sql 누락
이영옥
2022.12.28
Re: 프로시저 describe 시 synonym 생성 sql 누락
오렌지팀
2022.12.28
Re: Re: 프로시저 describe 시 synonym 생성 sql 누락
이영옥
2022.12.29
Re: Re: Re: 프로시저 describe 시 synonym 생성 sql 누락
오렌지팀
2023.01.03